Qianli Ma

I am a Ph.D. student at Shanghai Jiao Tong University, advised by Prof. Zhipeng Zhang . I completed my master's degree in Computer Science at Shanghai Jiao Tong University advised by Prof. Li Niu and Prof. Linfeng Zhang and my bachelor's degree in Instrument Science and Control Technology at Southeast University.

I'm interested in LLM posttraining and multimodal learning. I am also interested in multi-agent systems.

I am actively seeking collaborations on exploring reasoning ability of LLMs and multi-agent systems, please feel free to contact me!!

Google Scholar  /  Semantic Scholar  /  GitHub  /  Twitter  /  Email

profile photo
🔥 News
  • 2026-05 🤗 Recognized as a Gold Reviewer for ICML 2026!
  • 2026-05 🎉🎉 One paper accepted by ICML 2026!
  • 2026-04 🎉🎉 Three papers accepted by ACL 2026 (2 main conference and 1 findings paper)!
  • 2026-02 🎉🎉 Two papers accepted by CVPR 2026!
  • 2025-11 🎉🎉 One paper accepted by IEEE TPAMI 2025!
  • 2025-10 We release AutoPage , a multi-agent system that turns your academic paper into a high-quality project page.
  • 2025-10 🎉 We achieved top 3 ranking in IROS 2025 RoboSense Challenge, Driving with Language Track.
  • 2025-05 🎉🎉 One paper accepted by ACL 2025 main conference !
  • 2025-03 🎉🎉 Completed my Master's degree! Thanks to all my friends and advisors!
  • 2025-02 🎉🎉 Two papers accepted by CVPR 2025!
  • 2025-02 Started internship at Shanghai AI Laboratory again.
  • 2024-05 We release VBench-Long , a tool for evaluating long video generation models.
  • 2024-02 Started internship at Shanghai AI Laboratory.
  • 2023-07 Started internship at Baidu.
📑 Publications

* denotes equal contribution, denotes corresponding author, some are highlighted.

paper2rebuttal-pipeline

paper2rebuttal-bench

Paper2Rebuttal: A Multi-Agent Framework for Transparent Author Response Assistance
Qianli Ma*, Chang Guo*, Zhiheng Tian*, Siyu Wang, Jipeng Xiao, Yuanhao Yue, Zhipeng Zhang,
The 64th Annual Meeting of the Association for Computational Linguistics (ACL main), 2026
arXiv / BibTeX / Project Page / Code / HF Space / HF Paper

RebuttalAgent is an AI-powered multi-agent system that helps researchers craft high-quality rebuttals for academic paper reviews. The system analyzes reviewer comments, searches relevant literature, generates rebuttal strategies, and produces formal rebuttal letters, all through an interactive human-in-the-loop workflow.

autopage-overview

autopage-pipeline

Human-Agent Collaborative Paper-to-Page Crafting
Qianli Ma*, Siyu Wang*, Yilin Chen*, Yinhao Tang*, Yixiang Yang, Chang Guo, Bingjie Gao, Zhening Xing, Yanan Sun, Zhipeng Zhang,
The 64th Annual Meeting of the Association for Computational Linguistics (ACL findings), 2026
arXiv / BibTeX / Project Page / Code / HF Paper

To address the questions "How to create a webpage from an academic paper?" and "How to evaluate the project webpage?", we propose AutoPage and PageBench. AutoPage transforms academic papers into polished, published-ready project webpages through a human-in-the-loop multi-agent pipeline, while PageBench provides automatic evaluation across content quality and visual design quality dimensions.

deme-intro

deme-overview

Decouple-Then-Merge: Finetune Diffusion Models as Multi-Task Learning
Qianli Ma, Xuefei Ning, Dongrui Liu, Li Niu, Linfeng Zhang
IEEE/CVF Conference on Computer Vision and Pattern Recognition (CVPR), 2025
arXiv / CVF Open Access / BibTeX / Project Page / Code

This paper proposes a new finetuning method for diffusion models, which decouples the diffusion process into multiple denoising tasks and then merges them. We show that this method can effectively finetune diffusion models for various tasks, including text-to-image generation, unconditional image generation.

reddit-intro

reddit-overview

Efficient Diffusion as Low Light Enhancer
Guanzhou Lan*, Qianli Ma*, Yuqi Yang, Zhigang Wang, Dong Wang, Xuelong Li, Bin Zhao
IEEE/CVF Conference on Computer Vision and Pattern Recognition (CVPR), 2025
arXiv / CVF Open Access / BibTeX / Project Page / Code

This paper proposes an efficient diffusion model for low light enhancement, which can be applied to various low light enhancement tasks.

led-intro

led-overview

LED-Merging: Mitigating Safety-Utility Conflicts in Model Merging with Location-Election-Disjoint
Qianli Ma*, Dongrui Liu*, Qian Chen, Linfeng Zhang, Jing Shao
The 63rd Annual Meeting of the Association for Computational Linguistics (ACL main), 2025
arXiv / ACL Anthology / BibTeX / Code

This paper proposes a method to mitigate safety-utility conflicts in model merging for LLMs, which can be applied to various safety-utility tasks.

vbenchpp

vbenchpp

VBench++: Comprehensive and Versatile Benchmark Suite for Video Generative Models
Ziqi Huang, Fan Zhang, Xiaojie Xu, Yinan He, Jiashuo Yu, Ziyue Dong, Qianli Ma, Nattapol Chanpaisit, Chenyang Si, Yuming Jiang, Yaohui Wang, Xinyuan Chen, Ying-Cong Chen, Limin Wang, Dahua Lin, Yu Qiao, Ziwei Liu
IEEE Transactions on Pattern Analysis and Machine Intelligence (TPAMI), 2025
arXiv / BibTeX / Project Page / Code / HF Paper

This paper proposes a comprehensive and versatile benchmark suite for video generative models.

dato

dato

Token Pruning for Caching Better: 9 Times Acceleration on Stable Diffusion for Free
Evelyn Zhang, Bang Xiao, Fufu Yu, Jiayi Tang, Chang Zou, Ke Yan, Shouhong Ding, Qianli Ma, Fei Ren, Linfeng Zhang
arXiv, 2025
arXiv / BibTeX / Code

This paper proposes a token pruning method for stable diffusion, which can accelerate the generation process by 9 times.

rapopp

rapopp

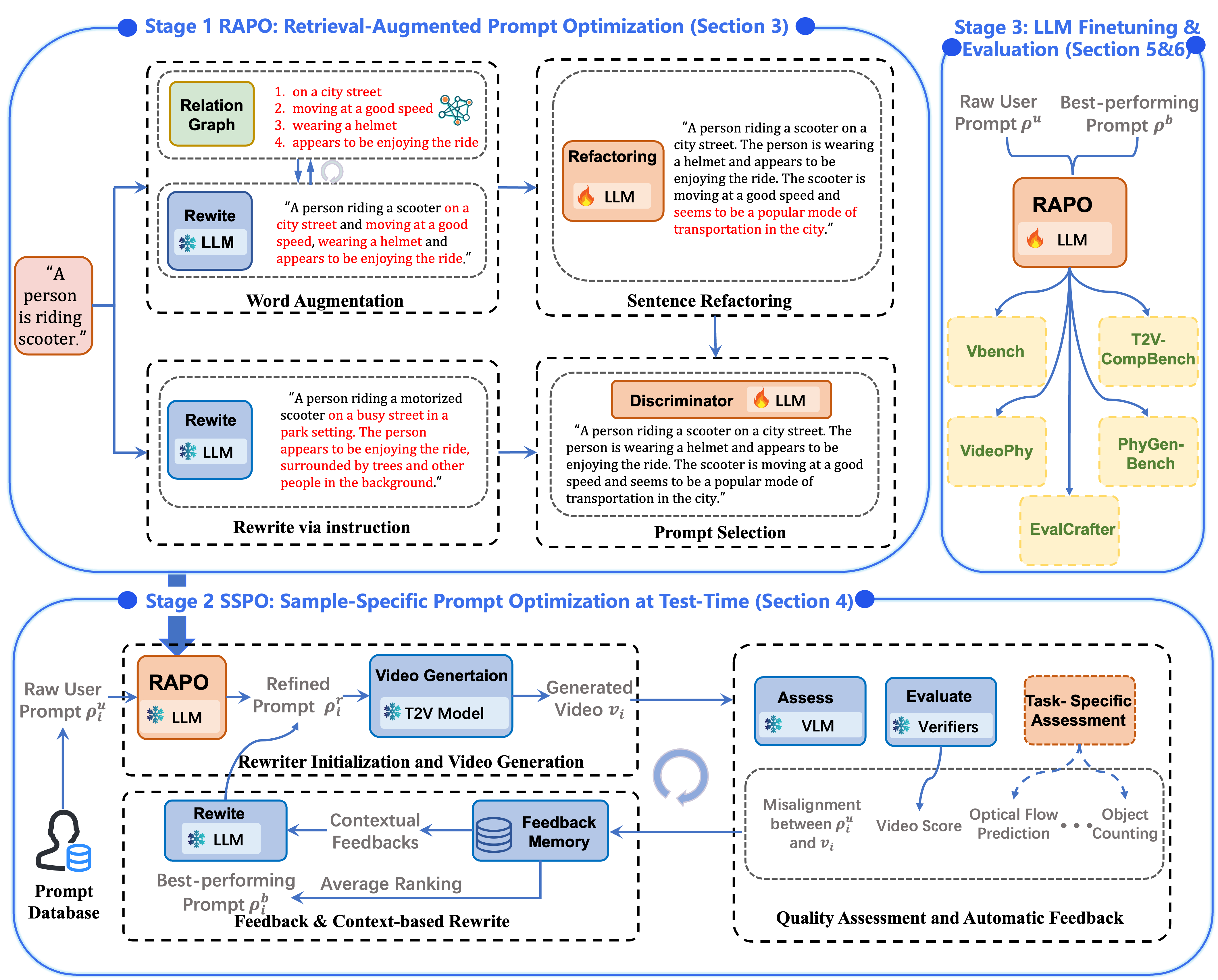
RAPO++: Cross-Stage Prompt Optimization for Text-to-Video Generation via Data Alignment and Test-Time Scaling
Bingjie Gao, Qianli Ma, Xiaoxue Wu, Shuai Yang, Guanzhou Lan, Haonan Zhao, Jiaxuan Chen, Qingyang Liu, Yu Qiao, Xinyuan Chen, Yaohui Wang, Li Niu
arXiv, 2025
arXiv / BibTeX / Project Page / Code / 🤗 HF Paper

We present RAPO++, a cross-stage prompt optimization framework that unifies training-data--aligned refinement, test-time iterative scaling, and large language model (LLM) fine-tuning to substantially improve T2V generation without modifying the underlying generative backbone.

ge2ead
Survey of General End-to-End Autonomous Driving: A Unified Perspective
Yixiang Yang, Chuanrong Han, Runhao Mao, Hanshi Wang, Zhiwen Chen, Yantai Yang,
Qianli Ma, Xuesong Chen, Shaoshuai Shi, Zhipeng Zhang
TechRxiv, 2025
TechRxiv / BibTeX / Github

We present a comprehensive survey of general end-to-end autonomous driving. This survey collects and organizes key papers in General End-to-End Autonomous Driving, classifying them into Conventional (e.g., UniAD), VLM-centric (e.g., DriveLM), and Hybrid (e.g., Senna) approaches. In addition, this survey curates both Normal and Vision-Language datasets relevant to General End-to-End Autonomous Driving. Based on this taxonomy and dataset collection, our analysis further outlines the main research branches and emerging trends that are shaping the field.

🎓 Education Experience
sjtu-phd Shanghai Jiao Tong University
School of Artificial Intelligence
Ph.D. in Artificial Intelligence
Supervised by Prof. Zhipeng Zhang

2025.04 - Now
sjtu-msc Shanghai Jiao Tong University
Department of Computer Science and Engineering
M.Sc. in Computer Science
Supervised by Prof. Li Niu and Prof. Linfeng Zhang

2022.09 - 2025.03
seu Southeast University
School of Instrument Science and Engineering
B.Eng. in Instrument Science and Control Technology


2018.09 - 2022.06
💻️ Industry and Research Experience
shailab Shanghai AI Laboratory
Research Intern
Advised by Dr. Yanan Sun and Dr. Yanhong Zeng

2025.02 - Now
shailab Shanghai AI Laboratory
Research Intern
Advised by Prof. Ziwei Liu and collaborated with Ziqi Huang

2024.01 - 2024.07
baidu Baidu
Paddle Team
Machine Learning Engineering Intern

2023.07 - 2023.10
📖 Teaching
  • Teaching Assistant: AI7002 AI Ethics, SJTU, 2025 Autumn
  • Teaching Assistant: AI2805 Digital Signal and Image Processing, SJTU, 2026 Spring
🎈 Miscellanea
  • Conference Reviewer: ICML, ICCV, CVPR, ECCV, COLM, ARR, NeurIPS, ACM MM
  • Award: Gold Reviewer for ICML 2026
  • Award: Top 3 in IROS 2025 RoboSense Challenge
  • Award: First-Class Graduate Academic Scholarship in 2023, 2024
  • Award: Freshman Graduate Academic Scholarship in 2022
  • Award: Undergraduate Course Scholarship in 2020, 2021

Derived from Jon Barron's website and Rui Ye's website.